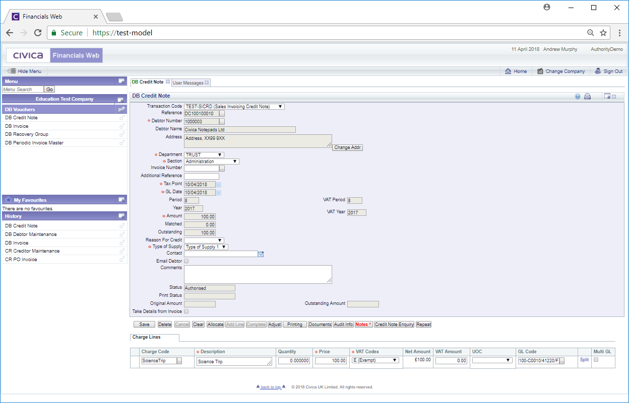
Credit Notes can be maintained via the DB Credit Note form, which can be accessed from the Financials menu by selecting Debtors > DB Vouchers > DB Credit Note:

To view an existing Credit Note, add the Reference number to the
field and click on the
button.
Alternatively you can search for a Credit Note by clicking on the Find Credit Note button located immediately to the right of this field:
. The DB Find Credit form will be displayed, which is further detailed in the Find Credit Note section.
The Credit Note details will then be added to the form:

Amendments can be made to some non-grey fields on the form or to the Lines within any Grid that is displayed at the bottom of the form.
The following buttons may be available:
there are existing notes that can be viewed. Notes are further detailed in the Notes section.
: Clicking on this button will open the DB Credit Note Enquiry screen that provides full details of the Credit Note. This is further detailed in the Credit Note Enquiry section.